Message Tracking in Windows Azure BizTalk Services
June 19, 2013 Leave a comment
Tonight I was presenting on Windows Azure BizTalk Services (WABS) to the Brisbane Azure User Group, and someone asked me where you configure message tracking. It was one of those embarrassing moments where you know you saw the feature somewhere, but can’t remember exactly where… hence this blog post.
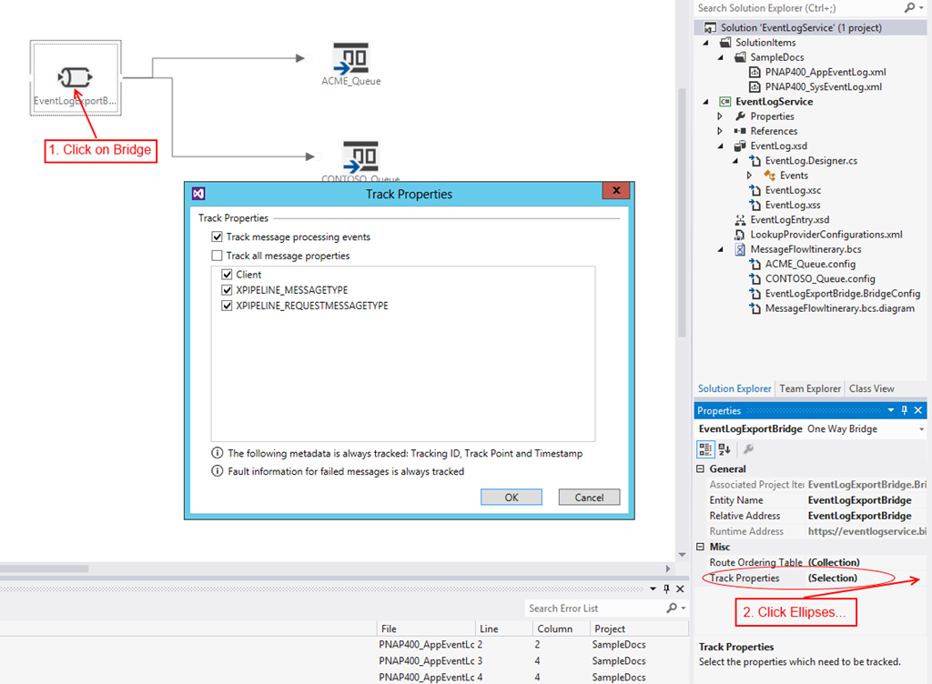
All messages go through a bridge in WABS, which is created on a design surface in Visual Studio (assuming you have installed the Windows Azure BizTalk Services SDK, that is). It is a property on this bridge element which eluded me tonight, although I don’t know how since it is pretty clearly marked:
Simply select the bridge element, then click the ellipses (…) button next to the Track Properties property to open the (…. you guessed it!….) Track Properties dialog box. There you can select any properties that you have promoted in an Enrich stage of the pipeline, as well as the default XPIPELINE_MESSAGETYPE and XPIPELINE_REQUESTMESSAGETYPE properties.
It should be noted that certain properties are tracked by default, regardless of whether you select anything here at all:
- pipeline state
- stage state
- whether the route destinations are successfully ascertained
- the activity state for any message processing faults
You then have the ability to view & search on tracked message data in the BizTalk Services Portal:
Note that to get to this portal, you need to:
- Log into the Azure Management Portal
- Click on BizTalk Services on the left (just below Service Bus)
- Click on the Manage button at the bottom of the screen
(The first time you access this portal, you may need to enter the Issuer Name & Issuer Key with which you deployed your application, from the ACS namespace you created to associate with the BizTalk Service.)
More information about tracking can be found here on MSDN.
